꾸준한 개발일기
Spring:: 코드로 이해하는 제어의 역전 IoC(Inversion of Control)과 의존관계 주입 DI(Dependency Injection) 본문
Spring:: 코드로 이해하는 제어의 역전 IoC(Inversion of Control)과 의존관계 주입 DI(Dependency Injection)
꾸개일 2022. 6. 10. 13:11회원가입 후 주문 시 회원등급(VIP, BASIC)에 따라 할인을 받는 기능을 구현하였다. 현재 DB가 정해져 있지 않고, 할인도 정해진 액수로 할인이 들어갈지, 아니면 정률 할인이 적용할지 정해지지 않았다는 설정이다. 필요 기능을 구현하고 고객의 요구에 맞춰 할인 정책을 바꿔낄 수 있도록 구현하는데 여기서 제어의 역전과 의존관계 주입에 대해 이해해보고자 한다.
AppConfig
먼저, 프로젝트 코드이다. 전체 코드는 맨 아래 깃헙 주소를 올려 놓겠다.
package hello.core;
import hello.core.discount.DiscountPolicy;
import hello.core.discount.FixDiscountPolicy;
import hello.core.discount.RateDiscountPolicy;
import hello.core.member.MemberRepository;
import hello.core.member.MemberService;
import hello.core.member.MemberServiceImpl;
import hello.core.member.MemoryMemberRepository;
import hello.core.order.Order;
import hello.core.order.OrderService;
import hello.core.order.OrderServiceImpl;
public class AppConfig {
    
    public MemberService memberService(){
        return new MemberServiceImpl(memberRepository());
    }
    public OrderService orderService(){
        return new OrderServiceImpl(memberRepository(), discountPolicy());
    }
    public MemberRepository memberRepository(){
        return new MemoryMemberRepository(); // MemoryMemberRepository를 다른 구현체로 변경할 때 한 부분만 변경 가능
    }
    public DiscountPolicy discountPolicy(){
        return new RateDiscountPolicy();
    }
}
제어의 역전 IoC(Inversion of Control)
- 제어의 흐름을 직접 제어하는 것이 아니라 외부에서 관리하는 것을 제어의 역전이라 한다.
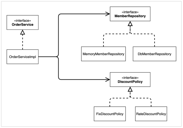
 - AppConfig에서 구현 객체(OrderServiceImpl)는 자신의 로직을 실행하는 역할만 담당하고, 프로그램의 제어 흐름은 AppConfig가 한다. 예를 들어 OrderServiceImpl은 필요한 인터페이스들을 호출하지만 어떤 구현 객체들이 실행될지는 모른다.
 
프레임워크 vs 라이브러리
- 프레임워크가 코드를 제어하고, 대신 실행하면 프레임워크.(JUnit)
 - 코드가 직접 제어의 흐름을 담당하면 라이브러리.
 
의존관계 주입 DI(Dependency Injection)
- OrderServiceImpl은 DiscountPolicy 인터페이스에 의존한다. 실제 어떤 구현 객체가 사용될지는 모른다.
 - 의존관계는 정적인 클래스 의존관계와, 실행 시점에 결정되는 동적인 객체(인스턴스)의존 관계 둘을 분리해서 생각해야 한다.
 
정적인 클래스 의존관계
애플리케이션을 실행하지 않아도 분석할 수 있다. OrderServiceImpl은 MemberRepository, DiscountPolicy에 의존한다. 하지만 이러한 클래스 의존관계 만으로는 실제 어떤 객체가 OrderSerivceImpl에 주입 될 지 알 수 없다.

동적인 객체 인스턴스 의존 관계
애플리케이션 실행 시점에서 실제 생성된 객체 인스턴스의 참조가 연결된 의존 관계다.

- 애플리케이션 실행 시점(런타임)에 외부에서 실제 구현 객체를 생성하고 클라이언트에 전달해서 클라이언트와 서버의 실제 의존관계가 연결되는 것을 의존관계 주입이라 한다.
 - 객체 인스턴스를 생성하고, 그 참조값을 전달해서 연결된다.
 - 의존관계 주입을 사용하면 클라이언트 코드를 변경하지 않고, 클라이언트가 호출하는 대상의 타입 인스턴스를 변경할 수 있다.
 - 의존 관계 주입을 사용하면 정적인 클래스 의존관계를 변경하지 않고, 동적인 객체 인스턴스 의존관계를 쉽게 변경할 수 있다.
 
IoC 컨테이너, DI 컨테이너
- AppConfig처럼 객체를 생성하고 관리하면서 의존관계를 연결해주는 것을 IoC 컨테이너 또는 DI 컨테이너라 한다.
 - 의존관계 주입에 초점을 맞추어 최근에는 주로 DI 컨테이너라 한다.
 - 또는 어샘블러, 오브젝트 팩토리 등으로 불리기도 한다.
 
깃허브:
https://github.com/seoh2k/core/commit/d9f4f8398c80ef612904df308a19822a81e418e9
AppConfig 리팩터링 · seoh2k/core@d9f4f83
- 목적: 중복 제거, 역할에 따른 구현이 보이도록 변경
github.com
참조:
김영한 스프링 핵심 원리 - 기본편, 인프런
스프링 핵심 원리 - 기본편 - 인프런 | 강의
스프링 입문자가 예제를 만들어가면서 스프링의 핵심 원리를 이해하고, 스프링 기본기를 확실히 다질 수 있습니다., - 강의 소개 | 인프런...
www.inflearn.com
'Programing > 스프링' 카테고리의 다른 글
| intellij로 eclipse 프로젝트 import하기 (0) | 2024.03.29 | 
|---|---|
| Spring:: 메이븐(Maven)과 그래들(Gradle)의 개념 설명 및 비교하기 (2) | 2022.09.06 | 
| Springboot :: build.gradle에 lombok 라이브러리 추가 시 발생하는 오류 해결(compileOnly, annotationProcessor) (0) | 2022.05.29 | 
| IntelliJ:: 인텔리제이 커뮤니티에서 프로젝트 생성하기(Gradle로 생성, Springboot 프로젝트로 설정) (0) | 2022.05.22 | 
| 좋은 객체 지향 설계의 5가지 원칙(SOLID)이란? (0) | 2021.11.09 |